The Zeroplat Marketplace is a central hub where users can explore, share, and manage applications, modules, dashboards, and components created within the Zeroplat platform. It enables seamless collaboration by allowing users to publish their work or download ready-to-use solutions, accelerating development and extending the platform’s capabilities.

Accessing the Marketplace
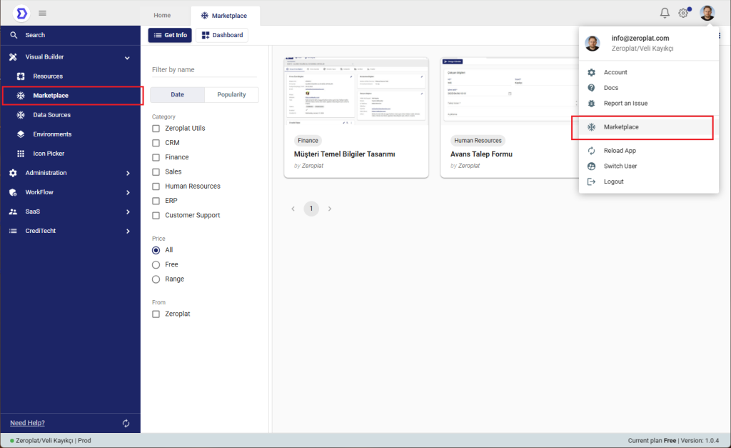
You can access the Marketplace from:
- The main sidebar menu under Marketplace, or
- The user profile menu, where “Marketplace” is available as a quick link.
Both options will direct you to the Marketplace dashboard, where you can explore, filter, and install available solutions.
Key Features of the Marketplace
- Explore Applications
Browse a wide variety of solutions developed by Zeroplat or other users. Applications are grouped by categories such as CRM, Finance, Sales, Human Resources, ERP, Customer Support, and more. - Filter & Search
Use powerful filters to find exactly what you need:- Date / Popularity → Sort apps based on release date or community popularity.
- Category → Narrow your search by business domain.
- Price → Choose between Free, Paid, or set a custom price range.
- Source → Filter solutions provided directly by Zeroplat or by community contributors.
- Preview & Details
Each application card shows its name, category, and publisher. By opening the detail view, you can access:- Screenshots and description
- Supported features
- Pricing and availability
- Installation instructions
- Install & Use
Applications can be downloaded (if free) or purchased (if premium) directly within the Marketplace. Once installed, they seamlessly integrate into your Resources and can be used immediately in your environment. - Contribute & Publish
Marketplace isn’t just for consumption — it’s also a platform to share your own work. Users can publish their apps, set them as free or paid, and make them available for the entire Zeroplat ecosystem.
Benefits
- 🚀 Accelerated Development – Quickly add pre-built apps and components instead of building everything from scratch.
- 💡 Inspiration & Learning – Explore how other developers and organizations structure their solutions.
- 💰 Monetization – Share your work with the community and monetize it by publishing as paid.
- 🌍 Community Collaboration – Be part of a growing ecosystem where knowledge and solutions are exchanged openly.